|

Design Workflow within an Agile Ecosystem
Design Stages
Tracking Design Progression
A Project is initiated...
REDESIGN OUR LOOK & FEEL
(nothing looks the same)

Requirements / Must Haves
(sometimes None or from Product Manager/Director or Other)
Review Current Inventory

Find Similarities / Predictable Workflows


Narrow down to NEEDED OPTIONS

Discussions / Whiteboards / Ideation


Research Ideas and Potential Solutions - Design Patterns

Design Grid based on Ideation Results
Populating the Grid
Annotate Workload (maybe projects within projects)

Breaking out the Design
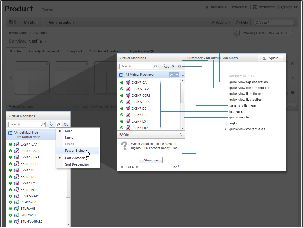
Sample Wireframe Ideation
Converting Wireframes to Designs
Breaking out Design Elements (as required)
Real-time Interation and Concepts (as required)
From Ideas to Reality (final compositions)
Annotating Interactions
* Spec Document (as required)

* Design Artifact and HTML/CSS (as required)
* Development & Integration
Assistance (as required)
Review Integration and Approve/Disapprove

then TEST and REPEAT

|